cyclonedds/docs/dev/modules.md
Kurtulus Oksuztepe 98cf8e2ae5 Security API has been added for OMG DDS Security Specification compliance.
This API consists of only header files which are grabbed from spec IDL. The dynamically loaded plugins should implement API functions.

Built-in plugins will be added to the repository later. Third party plugins will also be able to be integrated.

Signed-off-by: Kurtulus Oksuztepe <kurtulus.oksuztepe@adlinktech.com>
2019-05-23 18:51:23 +02:00

14 KiB

Eclipse Cyclone DDS Module Layout

Cyclone DDS is made up of multiple modules, each of which provides a certain set of functionality, either private, public or a combination therof. Since Cyclone DDS is a middleware product, the api is of course the most visible interface. Cyclone DDS uses the dds (not followed by an underscore) prefix to avoid name collisions with other code.

The fact that Cyclone DDS is made up of multiple modules is largely historic, but does offer a neat way to separate features logically.

 |-------------|
 |             |  DDS is not a target, it is the product, the sum of the
 |     DDS     |  targets that together form Cyclone DDS. i.e. the stable
 |             |  api prefixed with dds\_ and the libddsc.so library.
 |---|---------|
 |   |         |  ddsc implements most of dds\_ api. A modern,
 |   |  ddsc   |  user-friendly implementation of the DDS specification.
 |   |         |
 |   |---------|
 |   |         |  ddsi, as the name suggests, is an implementation of the
 |   |  ddsi   |  RTPS-DDSI specification.
 |   |         |
 |   |---------|
 |             |  ddsrt offers target agnostic implementations of
 |      ddsrt  |  functionality required by the ddsc and ddsi targets, but
 |             |  also exports a subset of the dds\_ api directly. e.g.
 |-------------|  dds_time_t and functions to read the current time from
                  the target are implemented here.

The need for a separate utility module (util) has disappeared with the restructuring of the runtime module. The two will be merged in the not too distant future.

All modules are exported seperately, for convenience. e.g. the ddsrt module offers target agnostic interfaces to create and manage threads and synchronization primitives, retrieve resource usage, system time, etc. However, all symbols not referenced by including dds.h or prefixed with dds_ are considered internal and there are no guarantees with regard to api stability and backwards compatibility. That being said, they are not expected to change frequently. Module specific headers are located in the respective directory under INSTALL_PREFIX/include/dds.

DDS Runtime (ddsrt)

The main purpose of the runtime module is to allow modules stacked on top of it, e.g. ddsi and dds, to be target agnostic. Meaning that, it ensures that features required by other modules can be used in the same way across supported targets. The runtime module will NOT try to mimic or stub features that it can simply cannot offer on a given target. For features that cannot be implemented on all targets, a feature macro will be introduced that other modules can use to test for availability. e.g. DDSRT_HAVE_IPV6 can be used to determine if the target supports IPv6 addresses.

Feature discovery

Discovery of target features at compile time is lagely dynamic. Various target specific predefined macros determine if a feature is supported and which implementation is built. This is on purpose, to avoid a target specific include directory and an abundance of configuration header files and works well for most use cases. Of course, there are exceptions where the preprocessor requires some hints to make the right the descision. e.g. when the lwIP TCP/IP stack should be used as opposed to the native stack. The build system is responsible for the availability of the proper macros at compile time.

Feature implementations are often tied directly to the operating system for general purpose operating systems. This level of abstraction is not good enough for embedded targets though. Whether a feature is available or not depends on (a combination) of the following.

  1. Operating system. e.g. Linux, Windows, FreeRTOS.
  2. Compiler. e.g. GCC, Clang, MSVC, IAR.
  3. Architecture. e.g. i386, amd64, ARM.
  4. C library. e.g. glibc (GNU), dlib (IAR).

Atomic operations

Support for atomic operations is determined by the target architecture. Most compilers (at least GCC, Clang, Microsoft Visual Studio and Solaris Studio) offer atomic builtins, but if support is unavailable, fall back on the target architecture specific implementation.

Network stack

General purpose operating systems like Microsoft Windows and Linux come with a network stack, as does VxWorks. FreeRTOS, however, does not and requires a seperate TCP/IP stack, which is often part of the Board Support Package (BSP). But separate stacks can be used on Microsoft Windows and Linux too. e.g. the network stack in Tizen RT is based on lwIP, but the platform uses the Linux kernel. Wheter or not lwIP must be used cannot be determined automatically and the build system must hint which implementation is to be used.

Structure

The runtime module uses a very specific directory structure to allow for feature-based implementations and sane fallback defaults.

Header files

The include directory must provide a header file per feature. e.g. dds/ddsrt/sync.h is used for synchronisation primitives. If there are only minor differences between targets, everything is contained within that file. If not, as is the case with dds/ddsrt/types.h, a header file per target is a better choice.

Private headers may also be required to share type definitions between target implementations that do not need to be public. These are located in a feature specific include directory with the sources.

ddsrt
 |- include
 |   \- dds
 |       \- ddsrt
 |           |- atomics
 |           |   |- arm.h
 |           |   |- gcc.h
 |           |   |- msvc.h
 |           |   \- sun.h
 |           |- atomics.h
 |           |- time.h
 |           |- threads
 |           |   |- posix.h
 |           |   \- windows.h
 |           \- threads.h
 |
 \- src
     \- threads
         \- include
             \- dds
                 \- ddsrt
                     \- threads_priv.h

Which target specific header file is included is determined by the top-level header file, not the build system. However, which files are exported automatically is determined by the build system.

Source files

Source files are grouped per feature too, but here the build system determines what is compiled and what is not. By default the build system looks for a directory with the system name, e.g. windows or linux, but it is possible to overwrite it from a feature test. This allows for a non-default target to be used as would be the case with e.g. lwip for sockets. If a target-specific implementation cannot be found, the build system will fall back to posix. All files with a .c extension under the selected directory will be compiled. Code that can be shared among targets can be put in a file named after the feature with the .c extension. Of course if there is no target-specific code, or if there are only minimal differences there is not need to create a feature directory.

ddsrt
 \- src
     |- atomics.c
     |- sockets
     |   |- posix
     |   |   |- gethostname.c
     |   |   \- sockets.c
     |   \- windows
     |       |- gethostname.c
     |       \- sockets.c
     \- sockets.c

Development guidelines

  • Be pragmatic. Use ifdefs (only) where it makes sense. Do not ifdef if target implementations are completely different. Add a seperate implementation. If there are only minor differences, as is typically the case between unices, use an ifdef.
  • Header and source files are not prefixed. Instead they reside in a directory named after the module that serves as a namespace. e.g. the threads feature interface is defined in dds/ddsrt/threads.h.
  • Macros that influence which implementation is used, must be prefixed by DDSRT_USE_ followed by the feature name. e.g. DDSRT_USE_LWIP to indicate the lwIP TCP/IP stack must be used. Macros that are defined at compile time to indicate whether or not a certain feature is available, must be prefixed by DDSR_HAVE_ followed by the feature name. e.g. DDSRT_HAVE_IPV6 to indicate the target supports IPv6 addresses.

Constructors and destructors

The runtime module (on some targets) requires initialization. For that reason, void ddsrt_init(void) and void ddsrt_fini(void) are exported. They are called automatically when the library is loaded if the target supports it, but even if the target does not, the application should not need to invoke the functions as they are called by dds_init and dds_fini respectively.

Of course, if the runtime module is used by itself, and the target does not support constructors and/or destructors, the application is required to call the functions before any of the features from the runtime module are used.

ddsrt_init and ddsrt_fini are idempotent. Meaning that, it is safe to call ddsrt_init more than once. However, initialization is reference counted and the number of calls to ddsrt_init must match the number of calls to ddsrt_fini.

Threads

Threads require initialization and finalization if not created by the runtime module. void ddsrt_thread_init(void) and void ddsrt_thread_fini(void) are provided for that purpose. Initialization is always automatic, finalization is automatic if the target supports it. Finalization is primarily used to release thread-specific memory and call routines registered by ddsrt_thread_cleanup_push.

DDS Security

Specification

DDS Security is an OMG specification which adds several “DDS Security Support” compliance points to the DDS Specification. The specification defines the Security Model and Service Plugin Interface (SPI) architecture for compliant DDS implementations. The DDS Security Model is enforced by the invocation of these SPIs by the DDS implementation. Security Model for DDS defines the security principals (users of the system), the objects that are being secured, and the operations on the objects that are to be restricted.

SPIs are defined that when combined together provide Information Assurance to DDS systems:

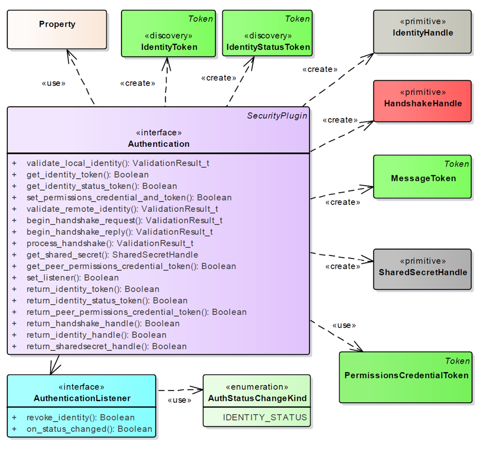
  • Authentication Service Plugin. Provides the means to verify the identity of the application and/or user that invokes operations on DDS. Includes facilities to perform mutual authentication between participants and establish a shared secret.
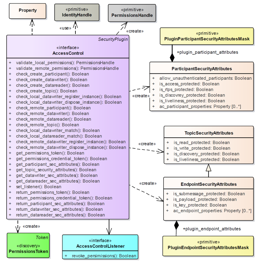
  • AccessControl Service Plugin. Provides the means to enforce policy decisions on what DDS related operations an authenticated user can perform. For example, which domains it can join, which Topics it can publish or subscribe to, etc.
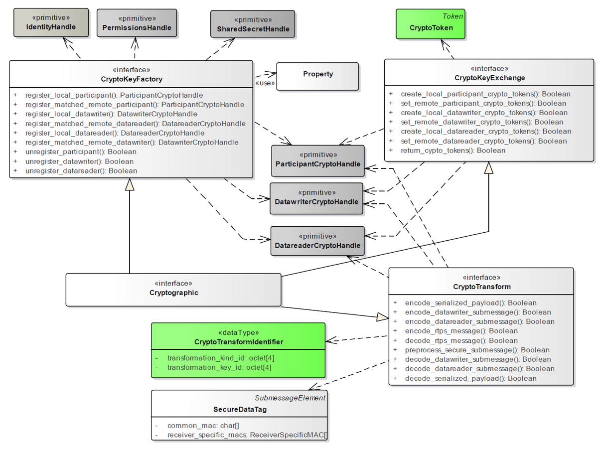
  • Cryptographic Service Plugin. Implements (or interfaces with libraries that implement) all cryptographic operations including encryption, decryption,
  • Logging Service Plugin. Supports auditing of all DDS security-relevant events
  • Data Tagging Service Plugin. Provides a way to add tags to data samples.
DDS Security Plugin Components

Cyclone DDS Security

Cyclone DDS Security implementation is composed of the following components/modifications:

  • DDS Security plugin API
  • DDS Security built-in plugins that implement the API
  • DDS Security Core Library that is used by the plugins and DDSI.
  • Changes in the DDSI that moderate the specified security model.

The dependency diagram:

 DDSI  ---->     DDS Security API (headers only)  <----- DDS Security Plugins
 |                    ^                                    |
 |                    |                                    |
 |                    |                                    |
  ------->     DDS Security Core  <------------------------
 |                    |                                    |
 |                    |                                    |
 |                    |                                    |
 |                    v                                    |
  ------->          DDS_RT        <------------------------

All security specific contents are under src/security.

DDS Security API

The DDS Security plugin API consists of just a few header files. There are separate header files for each plugin: dds_security_api_authentication.h dds_security_api_cryptography.h and dds_security_api_access_control.c

The API functions and types are prepared from the IDL by adding DDS_Security_ namespace prefix to functions and data types. Instead of extending DDS builtin topic data types, separate DDS_Security_ data type is defined for the current type and the new secure data type.

Built-in Plugins

Cyclone DDS Security comes with three mandatory plugins: authentication, cryptography and access control.

Authentication Plugin

This plugin implements authentication using a trusted Certificate Authority (CA). It performs mutual authentication between discovered participants using the RSA or ECDSA Digital Signature Algorithms and establishes a shared secret using Diffie-Hellman (DH) or Elliptic Curve Diffie-Hellman (ECDH) Key Agreement Methods.

DDS Security Plugin Components
Cryptography Plugin

This plugin provides authenticated encryption using Advanced Encryption Standard (AES) in Galois Counter Mode (AES-GCM). It supports two AES key sizes: 128 bits and 256 bits. It may also provide additional reader-specific message authentication codes (MACs) using Galois MAC (AES-GMAC).

DDS Security Plugin Components
Access Control Plugin
DDS Security Plugin Components