cyclonedds/docs/dev/pictures/dds_security_access_control_plugin.png
Kurtulus Oksuztepe 98cf8e2ae5 Security API has been added for OMG DDS Security Specification compliance.
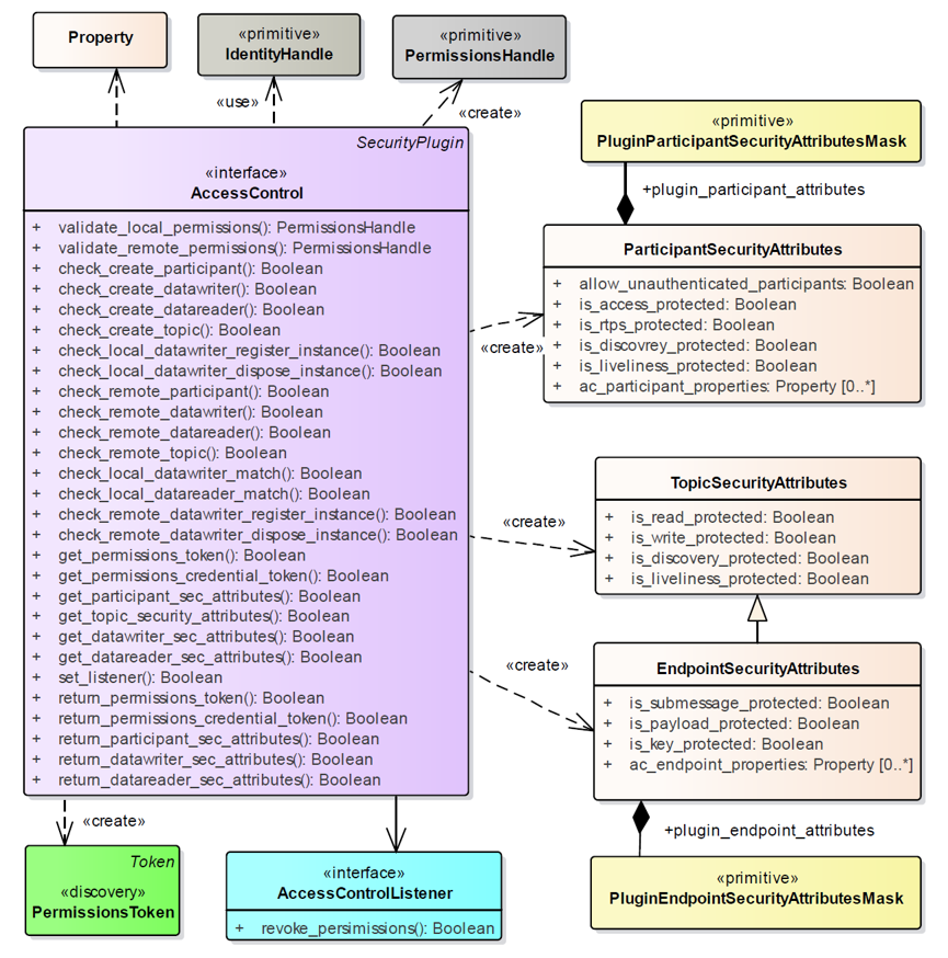
This API consists of only header files which are grabbed from spec IDL. The dynamically loaded plugins should implement API functions.

Built-in plugins will be added to the repository later. Third party plugins will also be able to be integrated.

Signed-off-by: Kurtulus Oksuztepe <kurtulus.oksuztepe@adlinktech.com>
2019-05-23 18:51:23 +02:00

552 KiB
865x874px