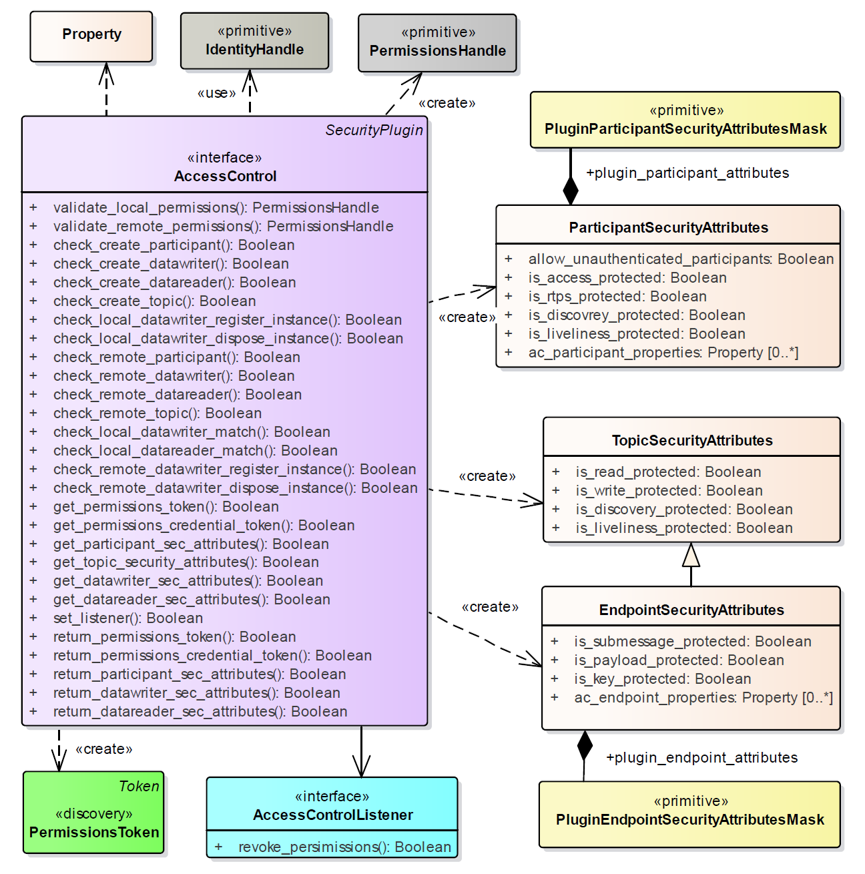
This API consists of only header files which are grabbed from spec IDL. The dynamically loaded plugins should implement API functions. Built-in plugins will be added to the repository later. Third party plugins will also be able to be integrated. Signed-off-by: Kurtulus Oksuztepe <kurtulus.oksuztepe@adlinktech.com>
		
			
				
	
	
	
	
		
			552 KiB
		
	
	
	
	
	
	
	
		
			865x874px
		
	
			
		
		
	
	
			552 KiB
		
	
	
	
	
	
	
	
		
			865x874px