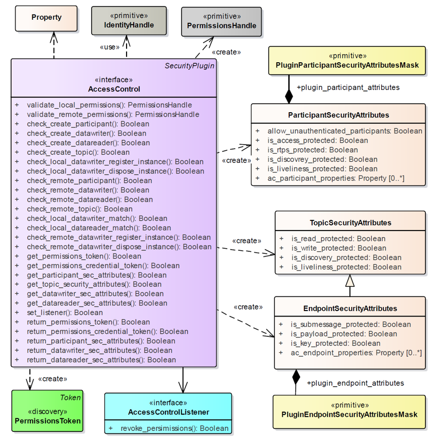
This API consists of only header files which are grabbed from spec IDL. The dynamically loaded plugins should implement API functions. Built-in plugins will be added to the repository later. Third party plugins will also be able to be integrated. Signed-off-by: Kurtulus Oksuztepe <kurtulus.oksuztepe@adlinktech.com>
552 KiB
865x874px
552 KiB
865x874px